User Tools

Site Tools


en:handbuch:kapitel_2:2.12.01_komponente

This is an old revision of the document!


previous Home next

2.12.01 Component

With the Component form the structure of services or products are stored in the system. The components contain, among other features, information about the product structure, the version, the employee, the tickets and the assigned project data.

Tip: For more on this subject see chapter 3.08 Product Management

The form contains the following elements:

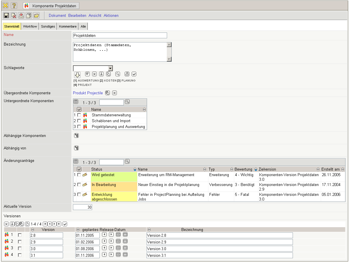
On the “Master Data” tab:

  • Name: This field labels the components as short form with maximum 50 characters.
  • Description: This field labels the components as long form with maximum 255 characters.
  • Keywords: The defined keywords of the component can be assigned here. The keywords can be defined in the Product Management - Keywords form.
  • Parent Component: This field characterises the existence of a parent component. If the element is not populated, the component itself is the top component (i.e. a product or service). When creating sub-components, this entry is automatically filled.
  • Sub Component: This component contains a list of all sub-components.
  • Dependent Components: All components are transfered into this drop-down box, which have an indirect dependency of the defined component. Using this assignment, all dependencies outside of the component structure can be documented. When the assignment to this drop-down box occurs, the components, in the selected components in the element “dependent on”, are automatically transfered.
  • Dependent on: In this drop-down box, all components are transfered which (independent of the component structure) are necessary for the defined components. When the selection in this drop-down box is made, the components in the selected components in the element “dependent components” are automatically transfered.
  • Tickets: This field contains all change requests directly applied to the components. These tickets define change requests (extensions, reductions, troubleshooting, …). These tickets are administered in the Change Request form.
  • Current Version: Information field for the current (can differ from the official) version.
  • Versions: This element specifies the versions and/or modification status or the applied components and their attributes.

On the “WorkFlow” tab:

  • To be informed: All employees , who should be informed by status changes within the component (based on the change request) are transfered to here. The employees are informed using the mail system “Mailer”.
  • Implementer: All employees, who should take and process the change requests are transfered to here. The employees are informed using the mail system “Mailer”.
  • Quality Assurance: All employees, who should take and process the marked “finished” change requests are transfered to here (for example, for quality control). The employees are informed using the mail system “Mailer”.
  • Approvers: All employees, who should approve tested change requests are transfered to here (for example, for quality control). The employees are informed using the mail system “Mailer”.

On the “Misc” tab:

  • Number: Key field of the component.
  • Project: In the project field, a component can be assigned to one or more projects. The projects can be defined and modified in the document type project.
  • Jobs: In the jobs field, a component can be assigned to one or more jobs. The jobs can be defined and modified in the document type jobs.

On the “Comments” tab:

  • This element is designated for comments regarding components with information about the date and publisher.

The document type contains the following actions:

  • Report: Using this action, a freely definable list of the component structure can be generated when using ReportMaker. This action refers to all components including the sub-components from the invoked document.
  • Show Change Requests/Tickets: Using this action, various lists of the change requests can be generated when using ReportMaker. This action refers to all components including the sub-components from the invoked document.
en/handbuch/kapitel_2/2.12.01_komponente.1255332222.txt.gz · Last modified: 2019/10/25 14:09 (external edit)