User Tools

Site Tools


en:gui5:handbuch:kapitel_4:4.4.07_vertraege_verwalten

zurück Home weiter

4.4.07 Verträge verwalten

Die Verwaltung von periodischen Rechnungen, beispielsweise für Wartungsverträge oder die Abrechnungen von Domänen, geschieht im Dokumenttyp Vertrag.

Beim Neuanlegen einer periodischen Rechnung werden einige Felder automatisch vorbelegt. In der Standardversion von Projectile sind das:

  • Vertrag: Die eindeutige Kennzeichnung der Rechnung wird vom System automatisch nummeriert.
  • Währung: Diese Währung wird mit der Firmenwährung (siehe auch Konfiguration) vorbelegt.
  • Umsatzsteuer: Dieses Feld wird mit der Umsatzsteuer des Landes vorbelegt, die für den eingetragenen Standort der Firma gültig ist. Diese Zuordnung wird in der Konfiguration vorgenommen.

Mussfelder: Bezeichnung, Projekt, Beginn, Ende

Besonderheiten:

  • Die eingegebenen Netto- und Bruttobeträge beziehen sich auf die ausgewählte Periode (jährlich, monatlich, …) und auf das Zeitintervall [Beginn, Ende].

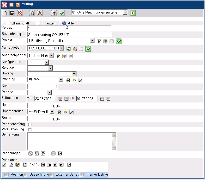
Vertrag anlegen

Im folgenden Beispiel soll ein neuer Vertrag angelegt werden. Zunächst aktiviert man die Funktionalität “Neues Dokument” mit der Auswahl “Vertrag”.

Anschließend öffnet sich ein neues Dokument mit einigen Vorbelegungen:

Zunächst wird die Vertragsnummer und Bezeichnung eingegeben und anschließend ein Projekt ausgewählt. Mit Hilfe der Funktion werden aus der Datenbank …

… alle Angaben zum Projekt zugeladen (Auftraggeber, Ansprechpartner und Zeitraum).

Anschließend werden die weiteren Informationen des Reiters “Stammblatt” ausgefüllt, um den Vertrag zu beschreiben. Die Einträge für die Konfiguration, Release und Umfang werden mit Hilfe der Collections gefüllt und können auch inhaltlich angepaßt werden (siehe auch Administrationsleitfaden).

Im nächsten Reiter (“Finanzen”) werden die finanziellen Eckwerte des Vertrages hinterlegt. Im folgenden Beispiel wird ein Wartungsvertrag vom 1.10.2002 bis zum 31.12.2003 mit der Abrechnungsperiode “per Quartal” definiert. Dieser Vertrag wird in EURO am Periodenanfang (hier am Anfang des Quartals) und per Vorauszahlung abgerechnet.

Anmerkungen: Die Verträge können jederzeit verlängert werden; es werden (vor Ablauf des Vertrages) Erinnerungen versendet, die auf das aktuelle Vertragsende hinweisen. Wenn der Vertrag nicht aus mehreren Positionen besteht, kann der Rechnungsbetrag in Netto oder Brutto eingegeben werden. Ist das Kennzeichen Periodenanfang gesetzt, wird stets am ersten Tag der Periode abgerechnet (ansonsten am letzten Tag der Periode). Ist das Kennzeichen Vorauszahlung gesetzt, wird stets die Rechnung im voraus gestellt (ansonsten erst nach der definierten Periode)

Wenn alle relevanten Felder des Vertrags gefüllt sind, wird der Datensatz mit abgespeichert. Wenn der Vertrag mehrere Positionen beinhalten soll, werden die Vertragspositionen manuell angelegt. Mit Hilfe der Funktionalität “Neues Dokument” im Element Positionen …

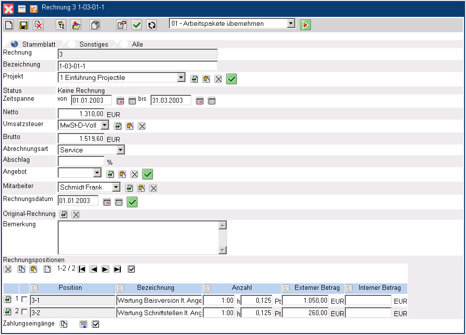
… wird eine neue Vertragsposition erzeugt.

Nach Eingabe aller Informationen für diese Position (hier für die Wartung der Basisversion) und dem Speichern des Dokumentes, können mit Hilfe der Funktionalität “Neues Dokument aus Vorlage” weitere Positionen erzeugt werden.

Die zweite Position im Beispiel bezieht sich auf eine Wartungsgebühr für Schnittstellen. Nach dem Speichern und Schließen der Positionen …

… sind die Positionen im Vertrag enthalten.

Rechnungen aus Vertrag erstellen

Wenn die Vertragsdaten definiert sind, kann für den Vertrag die nächste Rechnung (Aktion “Nächste Rechnung erzeugen”) oder alle Rechnungen für die Vertragslaufzeit generiert werden. Mit Hilfe der Aktion “Alle Rechnungen erstellen” werden für das Beispiel …

… fünf Rechnungen erzeugt (Vertragslaufzeit 15 Monate = fünf Quartale). Diese Rechnungen können aus dem Vertrag …

… zum Rechnungsdatum (hier mit der Option Periodenanfang als Vorauszahlung) fakturiert werden. Nähere Informationen zum Thema Rechnungen stellen befinden sich im Abschnitt 4.4.4).

Falls ein entsprechender Zeitdienst definiert ist, wird vor Ablauf des Vertrages, eine Erinnerung für eine Vertragsverlängerung vom System erzeugt.

Darüber hinaus kann auch ein Zeitdienst definiert werden, der Erinnerungen für die Rechnungsstellung per Email versendet. Nähere Informationen zum Thema Zeitdienste verwalten befinden sich in Abschnitt 4.1.01.

en/gui5/handbuch/kapitel_4/4.4.07_vertraege_verwalten.txt · Last modified: 2020/01/17 14:45 (external edit)