User Tools

Site Tools


en:gui5:handbuch:kapitel_4:4.4.05_rechnungen_stellen_fortsetzung1

zurück Home weiter

4.4.05 Rechnungen stellen (Fortsetzung 2)

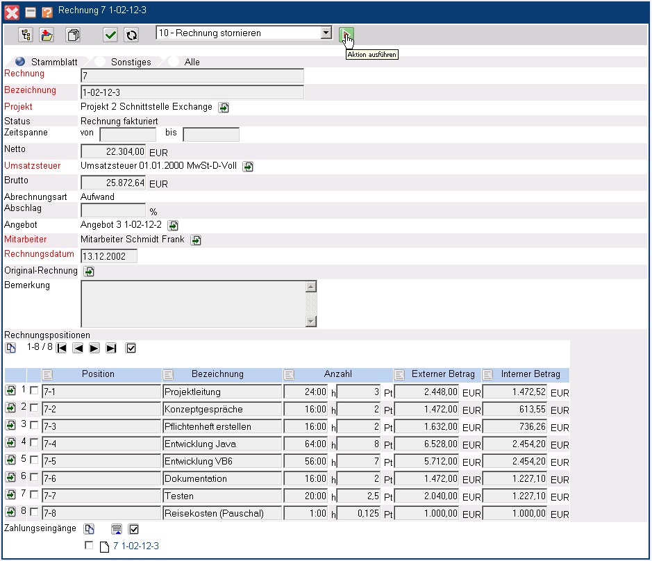
Rechnungen stornieren

Wenn eine gültige (fakturierte) Rechnung wieder auf den Status “ungültig” (storniert) gesetzt werden soll, kann die Aktion “Rechnung stornieren” verwendet werden. Dieses Stornieren kann notwendig sein, wenn die Rechnung versehentlich übernommen worden ist oder der die Rechnung abgeändert werden muß.

Mit Hilfe der Aktion “Rechnung stornieren” wird der Status des Angebotes von “Rechnung übernommen” auf …

… “Rechnung storniert” gesetzt. Die Rechnung ist nicht mehr gültig und wird auch im Auswertungssystem nicht mehr berücksichtigt. Alle zuvor als fakturiert gekennzeichneten Kosten werden wieder als nicht fakturiert gekennzeichnet und die fakturierten Stunden der Arbeitspakete zurückgesetzt. Wenn ein Schnittstelle zur Finanzbuchhaltung implemntiert ist, wird darüber hinaus auch eine Gegenbuchung für diese Rechnung erzeugt.

Diese Rechnung kann aus aus historischen Gründen im System belassen werden, gelöscht werden oder als Basis einer neuen Rechnung dienen. Mit Hilfe der Aktion “Neue Rechnung aus Storno” kann aus stornierten Rechnungen eine neue Rechnung erzeugt werden.

Neue Rechnung aus Storno erstellen

Die Aktion erzeugt eine Kopie der stornierten Rechnung mit (in der Standardversion) einer neuer Rechnungsnummer, das entsprechend abgeändert werden kann.

Im folgenden Beispiel wird die Position 8-8 Reisekosten (Pauschal) gelöscht. Dazu wird die Position markiert und auf “entfernen” geklickt.

Nach Bestätigung der Sicherheitsabfrage …

… wird die Rechnungsposition gelöscht und der Rechnungswert entsprechend vermindert. Anschließend wird noch die Position 8-7 Testen auf 2 Personentage Aufwand reduziert und die Rechnung abgespeichert.

Abschließend kann die neue Rechnung ausgedruckt und mit Hilfe der Aktion “Rechnung übernehmen” als gültig gekennzeichnet werden.

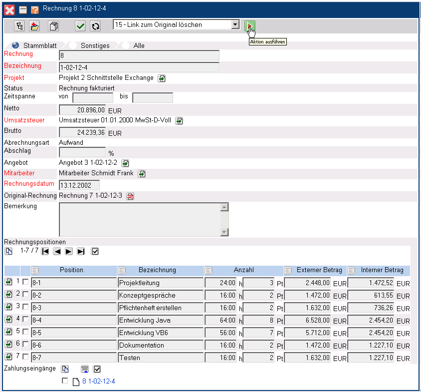
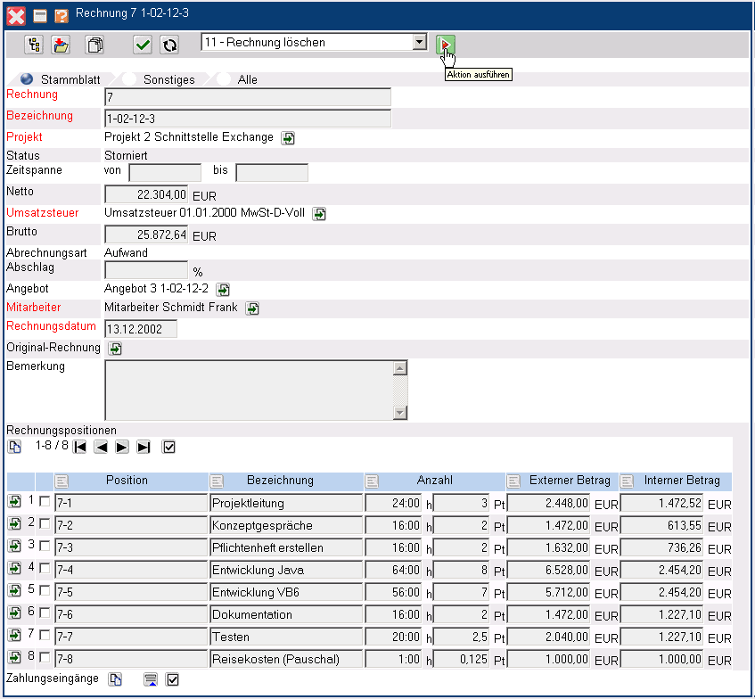
Die “neuen” Rechnungen erhalten automatisch einen Verweis auf die Original Rechnung. Im Beispiel wird diese Rechnung mit geöffnet und ..

… anschließend mit Hilfe der Aktion “Rechnung löschen” gelöscht (wenn es nicht mehr aus historischen Gründen benötigt wird).

Nach Bestätigung der Sicherheitsabfrage wird das Angebot aus dem Datenbestand entfernt.

Das neue Angebot enthält jetzt einen unterbrochenen Verweis (BrockenLink), der …

…mit Hilfe der Aktion “Link zum Original löschen” entfernt werden kann.

Rechnungspositionen können auch manuell angelegt werden. Mit Hilfe der Funktionalität “Neues Dokument” im Element Rechnungspositionen wird eine neue Rechnungsposition erzeugt (analog zur Vorgehensweise in Abschnitt 4.4.01 Angebot erstellen).

en/gui5/handbuch/kapitel_4/4.4.05_rechnungen_stellen_fortsetzung1.txt · Last modified: 2020/01/17 14:45 (external edit)