User Tools

Site Tools


en:gui5:handbuch:kapitel_4:4.4.01_angebote_erstellen

zurück Home weiter

4.4.01 Angebot erstellen

Die Maske Angebot ermöglicht die Generierung von Angeboten auf Basis der Schätzungen von Sollzeiten aus den Arbeitspaketen, den einzelnen projektbezogenen Budgetposten und den Fremdleistungen. Andere Angebotspositionen können manuell in das Angebot eingegeben werden. Es können standardmäßig nur für passive Projekte Angebote erstellt werden.

Beim Neuanlegen eines Angebotes werden einige Felder automatisch vorbelegt. In der Standardversion von Projectile sind das:

  • Angebot: Die eindeutige Kennzeichnung des Angebotes wird vom System automatisch nummeriert.
  • Status: Dieses Feld kennzeichnet den Status des Angebotes und wird mit dem Wert kein Angebot vorbelegt.
  • Umsatzsteuer: Dieses Feld wird mit der Umsatzsteuer des Landes vorbelegt, die für den eingetragenen Standort der Firma gültig ist. Diese Zuordnung wird in der Konfiguration vorgenommen.
  • Kurs: Vorbelegt mit dem gültigen Kurs der in der Projektwährung definierten Währung (siehe auch Währungen und Kurse).
  • Mitarbeiter: Dieses Feld kennzeichnet den Bearbeiter des Angebotes und wird mit dem angemeldeten Benutzer vorbelegt.
  • Datum: Das Datum für die Angebotserstellung wird mit dem aktuellen Datum belegt.

Mussfelder Angebot: Bezeichnung, Projekt

Mussfelder Angebotspositionen: Angebot, Position, Kostenart

Angebot erstellen

Mit Hilfe der Aktion “Neues Angebot” wird …

… ein Angebotskopf erzeugt.

Dieses Dokument wird dann vervollständigt und abgespeichert. Anschließend können die einzelnen Positionen des Angebotes zusammengestellt werden. Zunächst werden die Arbeitsleistungen (in Form der Arbeitspakete) übernommen. Durch Aktivierung der Aktion “Arbeitspakete übernehmen” …

… werden alle Arbeitspakete für das Projekt (inklusive aller Unterprojekte) aufgelistet. Durch Markierung der entsprechenden Positionen und durch Aktivierung der Aktion “Arbeitspakete übernehmen”, werden die ausgewählten Arbeitspakete als Angebotspositionen in das Angebot generiert. Im Beispiel werden zunächst alle Arbeitspakete mit der Funktion “Selektion invertieren” ausgewählt …

… und anschließend ein Arbeitspaket deselektiert. Im Beispiel unten werden also zehn Arbeitspakte als Positionen in das Angebot übernommen.

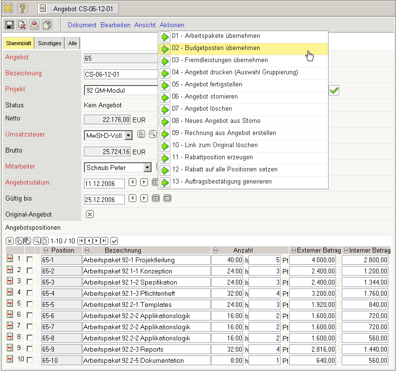
Als nächstes können auch die Plandaten aus der Budgetverwaltung in das Angebot übernommen werden. Die geplanten Aufwände aus der Budgetverwaltung bilden hierbei die Basis der Angebotserstellung und können über die Aktion “Budgetposten übernehmen” zunächst angezeigt werden.

Das System listet alle Budgetposten für dieses Projekt, inklusive der Unterprojekte, auf. Durch Markierung der entsprechenden Positionen und durch Aktivierung der Aktion “Budgetposten übernehmen”, werden die ausgewählten Budgetposten als Angebotspositionen in das Angebot generiert. Im Beispiel unten werden drei Budgets …

… als Position in das Angebot übernommen.

Alle Positionen des Angebotes können manuell geändert bzw. angepasst werden. Dies geschieht indem man das Feld Anzahl oder Externer Betrag der Positionen ändert. Der zugehörige Stundensatz des betreffenden Arbeitspaketes ist im System bekannt und die Summe wird automatisch aktualisiert.

Im Beispiel unten werden das dritte und das sechste Arbeitspaket (auf jeweils 5 Pt) abgeändert.

Nach dem Speichern des Angebotes werden die Positionen und der Angebotskopf aktualisiert. Das System verändert dabei automatisch die externen Beträge nach der Preistabelle des Projektes ab und bestimmt den aktuellen Gesamtbetrag des Angebotes.

Der Angebotsausdruck kann nun mit Hilfe der Standardtextverarbeitung angezeigt und ausgedruckt werden. Dazu wird die Aktion “Angebot drucken (Auswahl Gruppierung)” betätigt.

Im Zwischendialog kann der Ausdruck beeinflusst werden. Hier kann zwischen Ausdruck auf Arbeitspaketebene, gruppiert nach Mitarbeiter, gruppiert nach Teilprojekten (1. Ebene anzeigen), gruppiert nach Tätigkeiten oder als eine Zeile mit Gesamtsumme auf Projektebene gewählt werden.

Das System erzeugt dann eine RTF-Datei die im folgenden Dialog geöffnet oder gespeichert werden kann.

Die Option “Öffnen” öffnet das generierte Angebot im konfigurierten Browser oder der Textverarbeitung.

Wenn die Angebotserstellung abgeschlossen ist, muss das Angebot mit Hilfe der entsprechenden Aktion übernommen werden.

Dabei ändert sich der Angebotsstatus auf “Angebot übernommen” und das Angebot ist schreibgeschützt.

Im Projekt wird dann der Status des Projektes von passiv auf offenes Angebot gesetzt.

Auf dem Budgetreiter wird im Element Angebotswert auch der Nettobetrag des Angebotes übertragen. Analog aktualisiert das System auch bei der Rechnungsstellung das Element Rechnungsbetrag.

Bei Modifikationen am Angebot muss dieses zunächst storniert werden. Anschließend kann ein neues Angebot erzeugt werden, welches automatisch die Vorgängerversion des Angebotes beinhaltet (weitere Informationen finden Sie im Abschnitt 4.4.1).

... Fortsetzung

en/gui5/handbuch/kapitel_4/4.4.01_angebote_erstellen.txt · Last modified: 2020/01/17 14:45 (external edit)